出品情報デフォルト設定
出品情報は、大中小分類、価格管理ランク単位でデフォルトに設定(保存)が可能です。
一度設定すると、次回から同じ大中小分類に属する商品の出品情報に反映されます。
出品情報のうち、固定の設定やコメントを予め設定しておくことで、出品時には画像の紐付のみで出品することが可能です。
[出品登録-出品情報編集画面]
出品時、出品情報を編集し 「F5デフォルト設定」 をクリックします。
「現在の入力内容をデフォルト設定として登録します。よろしいですか?」と表示されます。
「F12はい」で画面を閉じます。
デフォルト設定後「F12確定」で出品情報の設定を確定してください。
登録した出品情報を編集する
業務メニュー:「楽天連動」→処理メニュー:「楽天出品情報設定」を開きます。
出品登録時に保存した出品情報を呼び出し、編集します。
① 検索条件に大・中・小分類、ランクを選択し、「F4条件実行」をクリックします。
条件を何も選択しなければ、登録のある設定すべてが一覧で表示されます。
② 検索条件に当てはまる出品情報が表示されます。
編集を行いたい出品情報を選択し、「F2変更」をクリックします。
※ 削除したい出品情報を選択し、「F10行削除」をクリックすると登録済出品情報は削除されます。
③「楽天出品情報ディフォルト設定-変更画面」が表示されます。 出品情報を編集し、「F12確定」で変更を確定します。
※ 商品説明文には htmlソースの設定 を行うことができます。
(下記「商品説明文のテンプレートを作成する」参照)

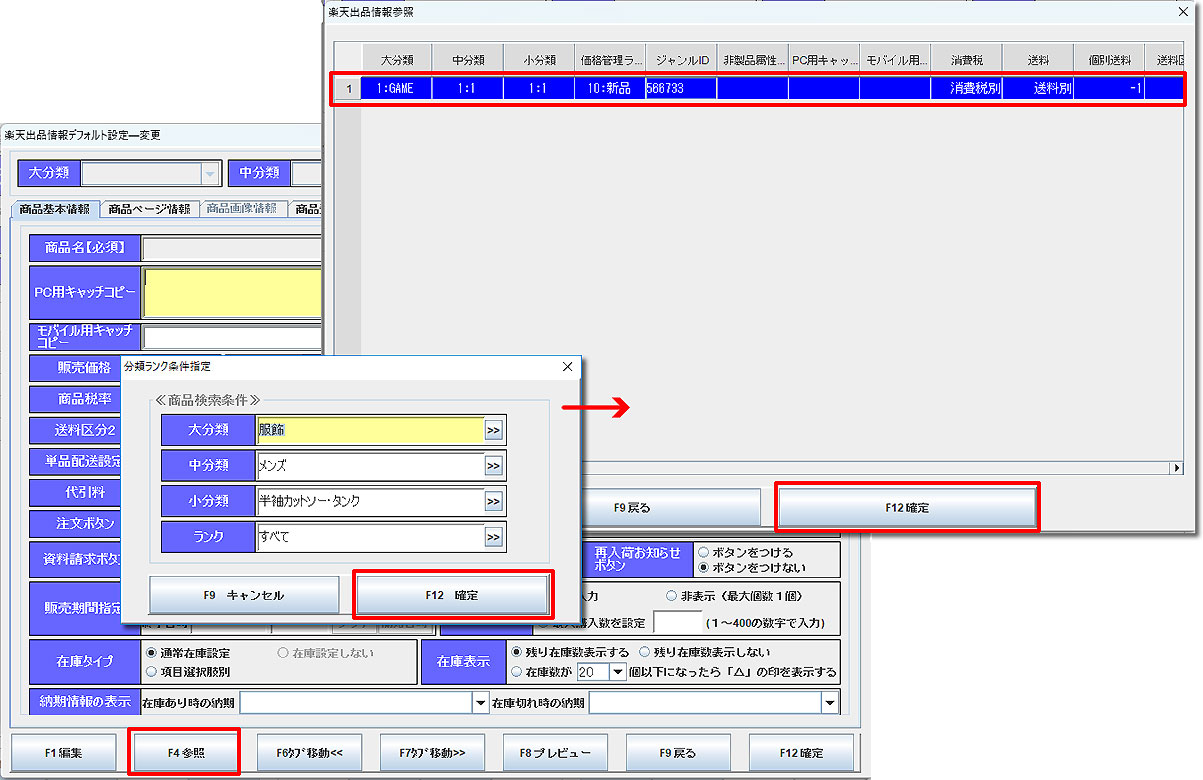
出品情報を新規登録する場合に、既存の出品データを利用すると便利です。
【出品情報ディフォルト設定】画面で「F4参照」をクリックします。【分類ランク条件指定】画面が表示されます。 検索条件を指定して出品情報を抽出します。 利用したい出品情報を選択して「F12確定」をクリックすると、そのデータが反映されます。 編集して新しく登録することができます。
[出品登録以前に出品情報を新規登録するには]
「F1登録」をクリックすると未登録の出品情報登録画面が開きます。
大・中・小分類、ランクを選択し、Enterキーを押します。
全ての分類に共通の出品情報を登録するには、大・中・小分類、ランクは空欄のままEnterキーを押します。
出品情報を登録し、「F12確定」をクリックします。

出品情報設定はCSV出力・取込が可能です。
【出品情報設定】画面で編集を行いたい出品情報を選択し「F6更新用CSV出力」をクリックします。【更新用CSV出力】画面が表示されます。 CSVに出力したい項目の選択列にチェックを入れ、「F5CSV出力」をクリックします。 CSV編集ツールで編集後、「F7更新用CSV取込」より取り込みます。
商品説明文のテンプレートを作成する
予め用意したhtmlソースに「商品コード」「商品名称」「メーカー名」「定価」「属性」等のパラメーターを挿入し、テンプレート として使用できます。出品登録時、 設定したパラメーターがタロスに登録されている商品情報に変換され、商品説明文が自動作成されます。
※ ラク撮をご利用の場合などで、「ネット出品属性」を設定することもできます。
詳しくは「ネット出品属性を利用して出品する」をご参照ください。
- 例) デフォルト設定で設定しておくhtml → 出品時に自動的に登録情報を差し込んで出品
- カラー: $属性_カラー$<br><br> カラー: ブラック<br><br>
- 重 さ: $属性_重さ$ g<br><br> 重 さ: 980 g<br><br>
こちら「楽天出品情報設定」で設定したテンプレートの方が優先して商品情報に反映されます。
「PC/スマートフォン用商品説明文」「PC用販売説明文」の編集が行えます。
編集を行いたい説明文入力欄を選択(黄色に反転)し「F1編集」をクリックします。 【商品コメント編集】画面が別画面で開きます。
商品コメント入力欄にhtmlソースを挿入し、文中でパラメーターを挿入したい場所にカーソルを合わせ、右側のパラメーターをダブルクリックします。 パラメーターが文中に組み込まれます。
編集完了後「F12確定」で確定します。
※ 「F8プレビュー」より、入力した内容がどのように編集されているか確認できますが、あくまでも参考画面です。
出品後にレイアウト等確認はお願いいたします。
※ 出品時に内容を任意に編集したい表示項目がある場合は、「通販タイトル生成パターン設定(ツール > 通販出品情報
編集設定)」で表示項目を事前に設定します。
出品時、設定した表示項目の内容を任意に編集して、商品説明文に挿入することができます。
出品便利機能