出品便利機能(商品ページ自動生成による出品処理)
出品登録時、商品情報や商品説明文の登録に時間がかかっていませんか?
共通の商品情報を予め登録し、商品説明文のテンプレートを作成しておくことで、出品情報の登録が楽に行えます。
① 属性マスタ登録
分類ランク・価格ランク・商品マスタの登録のほか、予測される商品の状態(色やサイズなど)をあらかじめ登録しておきます。
※ 詳しくは「個別・属性別買取用商品状態マスタの登録」をご参照ください。
② 在庫登録処理
仕入入力や買取処理などにより在庫登録を行う際に、(①で登録した属性マスタを利用して)商品の状態を「属性入力」に入力しておくことで、出品時の商品説明文に使用することが出来ます。
③ 出品情報デフォルト設定と商品説明文テンプレート作成
出品情報のうち、固定の設定やコメント(商品説明文や販売説明文など)をあらかじめ設定しておくことで、出品時には画像の紐付のみで出品することが可能です。 デフォルト設定は、大分類、中分類、小分類の組み合わせで作成することが出来ますので、ディレクトリIDやカテゴリ設定なども設定しておくことが可能です。
「出品情報デフォルト設定(MakeShop連動 > MakeShop情報設定)」で予め用意したhtmlソースに「商品コード」
「商品名称」「メーカー名」「定価」「属性」などのパラメーターを挿入したテンプレートを作成します。
出品登録時、 登録されている商品情報が挿入され、商品説明文を自動作成します。
- 例) デフォルト設定で設定しておくhtml → 出品時に自動的に登録情報を差し込んで出品
- カラー: $属性_カラー$<br><br> カラー: ブラック<br><br>
- 重 さ: $属性_重さ$ g<br><br> 重 さ: 980 g<br><br>
※ 出品時に内容を任意に編集したい表示項目がある場合は、「通販タイトル生成パターン設定(ツール > 通販出品情報
編集設定)」で表示項目を事前に設定します。
出品時、設定した表示項目の内容を任意に編集して、商品説明文に挿入することができます。
「通販タイトル生成パターン設定」では、商品説明文の表示項目設定と同時に、商品名称自動生成フォーマットも作成できます。
設定したパラメーターが、出品時に登録されている情報に差し替えられ、商品名称が自動生成されます。
詳しくは「商品タイトル・コメント自動生成設定」をご参照ください。
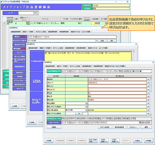
④ 出品登録処理
出品登録画面で商品を呼び出すと、出品情報デフォルト設定(③)により出品情報が入力された状態で呼び出されます。
画像の登録と商品の状態(色やサイズなど)の入力ほか、出品情報の編集を行い出品します。
入力した商品情報に出品情報デフォルト設定(③)で設定したパラメーターが変換されて説明文が作成されます。
[出品時の商品説明文イメージ]

アマゾン、楽天、ヤフオク!など、複数の通販サイトに出品される場合は「一元出品登録」が便利です。
各EC出品登録において出品情報デフォルト設定を設定しておくことで、一元出品画面で出品を行う時には画像登録のみ
(サイトの構成によっては)で出品登録が可能です。
出品する商品を呼び出すと、画像以外の情報が入力された状態になっています。
画像も各EC共通で使用するのであれば、追加した画像を一括で各サイトに反映させることも出来ます。
詳しくは「一元出品登録」をご参照ください。
出品便利機能